#include <DifferentialAdhesionPottsUpdateRule.hpp>
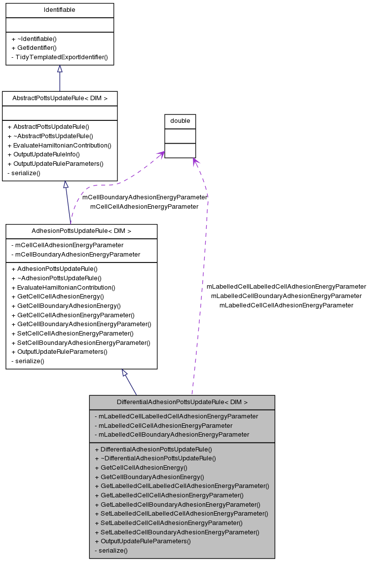
Inherits AdhesionPottsUpdateRule< DIM >.

An adhesion update rule for use in cell-based simulations using the cellular Potts model. This rule implements differential adhesion between unlabelled and labelled cells
Definition at line 53 of file DifferentialAdhesionPottsUpdateRule.hpp.
| DifferentialAdhesionPottsUpdateRule< DIM >::DifferentialAdhesionPottsUpdateRule | ( | ) | [inline] |
Constructor.
Definition at line 39 of file DifferentialAdhesionPottsUpdateRule.cpp.
| DifferentialAdhesionPottsUpdateRule< DIM >::~DifferentialAdhesionPottsUpdateRule | ( | ) | [inline, virtual] |
Destructor.
Definition at line 48 of file DifferentialAdhesionPottsUpdateRule.cpp.
| double DifferentialAdhesionPottsUpdateRule< DIM >::GetCellBoundaryAdhesionEnergy | ( | CellPtr | pCell | ) | [inline, virtual] |
Overridden GetCellBoundaryAdhesionEnergy method to implement differential adhesion.
| pCell | pointer to the cell |
Reimplemented from AdhesionPottsUpdateRule< DIM >.
Definition at line 70 of file DifferentialAdhesionPottsUpdateRule.cpp.
References AdhesionPottsUpdateRule< DIM >::GetCellBoundaryAdhesionEnergyParameter(), and DifferentialAdhesionPottsUpdateRule< DIM >::GetLabelledCellBoundaryAdhesionEnergyParameter().
| double DifferentialAdhesionPottsUpdateRule< DIM >::GetCellCellAdhesionEnergy | ( | CellPtr | pCellA, | |
| CellPtr | pCellB | |||
| ) | [inline, virtual] |
Overridden GetCellCellAdhesionEnergy method to implement differential adhesion.
| pCellA | pointer to the 1st cell | |
| pCellB | pointer to the 2nd cell |
Reimplemented from AdhesionPottsUpdateRule< DIM >.
Definition at line 53 of file DifferentialAdhesionPottsUpdateRule.cpp.
References AdhesionPottsUpdateRule< DIM >::GetCellCellAdhesionEnergyParameter(), DifferentialAdhesionPottsUpdateRule< DIM >::GetLabelledCellCellAdhesionEnergyParameter(), and DifferentialAdhesionPottsUpdateRule< DIM >::GetLabelledCellLabelledCellAdhesionEnergyParameter().
| double DifferentialAdhesionPottsUpdateRule< DIM >::GetLabelledCellBoundaryAdhesionEnergyParameter | ( | ) | [inline] |
Definition at line 95 of file DifferentialAdhesionPottsUpdateRule.cpp.
References DifferentialAdhesionPottsUpdateRule< DIM >::mLabelledCellBoundaryAdhesionEnergyParameter.
Referenced by DifferentialAdhesionPottsUpdateRule< DIM >::GetCellBoundaryAdhesionEnergy().
| double DifferentialAdhesionPottsUpdateRule< DIM >::GetLabelledCellCellAdhesionEnergyParameter | ( | ) | [inline] |
Definition at line 89 of file DifferentialAdhesionPottsUpdateRule.cpp.
References DifferentialAdhesionPottsUpdateRule< DIM >::mLabelledCellCellAdhesionEnergyParameter.
Referenced by DifferentialAdhesionPottsUpdateRule< DIM >::GetCellCellAdhesionEnergy().
| double DifferentialAdhesionPottsUpdateRule< DIM >::GetLabelledCellLabelledCellAdhesionEnergyParameter | ( | ) | [inline] |
Definition at line 83 of file DifferentialAdhesionPottsUpdateRule.cpp.
References DifferentialAdhesionPottsUpdateRule< DIM >::mLabelledCellLabelledCellAdhesionEnergyParameter.
Referenced by DifferentialAdhesionPottsUpdateRule< DIM >::GetCellCellAdhesionEnergy().
| void DifferentialAdhesionPottsUpdateRule< DIM >::OutputUpdateRuleParameters | ( | out_stream & | rParamsFile | ) | [inline, virtual] |
Overridden OutputUpdateRuleParameters() method.
| rParamsFile | the file stream to which the parameters are output |
Reimplemented from AdhesionPottsUpdateRule< DIM >.
Definition at line 119 of file DifferentialAdhesionPottsUpdateRule.cpp.
References DifferentialAdhesionPottsUpdateRule< DIM >::mLabelledCellBoundaryAdhesionEnergyParameter, DifferentialAdhesionPottsUpdateRule< DIM >::mLabelledCellCellAdhesionEnergyParameter, and DifferentialAdhesionPottsUpdateRule< DIM >::mLabelledCellLabelledCellAdhesionEnergyParameter.
| void DifferentialAdhesionPottsUpdateRule< DIM >::serialize | ( | Archive & | archive, | |
| const unsigned int | version | |||
| ) | [inline, private] |
Boost Serialization method for archiving/checkpointing. Archives the object and its member variables.
| archive | The boost archive. | |
| version | The current version of this class. |
Reimplemented from AdhesionPottsUpdateRule< DIM >.
Definition at line 89 of file DifferentialAdhesionPottsUpdateRule.hpp.
References DifferentialAdhesionPottsUpdateRule< DIM >::mLabelledCellBoundaryAdhesionEnergyParameter, DifferentialAdhesionPottsUpdateRule< DIM >::mLabelledCellCellAdhesionEnergyParameter, and DifferentialAdhesionPottsUpdateRule< DIM >::mLabelledCellLabelledCellAdhesionEnergyParameter.
| void DifferentialAdhesionPottsUpdateRule< DIM >::SetLabelledCellBoundaryAdhesionEnergyParameter | ( | double | labelledCellBoundaryAdhesionEnergyParameter | ) | [inline] |
Set mLabelledCellBoundaryAdhesionEnergyParameter.
| labelledCellBoundaryAdhesionEnergyParameter | the new value of mLabelledCellBoundaryAdhesionEnergyParameter |
Definition at line 113 of file DifferentialAdhesionPottsUpdateRule.cpp.
References DifferentialAdhesionPottsUpdateRule< DIM >::mLabelledCellBoundaryAdhesionEnergyParameter.
| void DifferentialAdhesionPottsUpdateRule< DIM >::SetLabelledCellCellAdhesionEnergyParameter | ( | double | labelledCellCellAdhesionEnergyParameter | ) | [inline] |
Set mLabelledCellCellAdhesionEnergyParameter.
| labelledCellCellAdhesionEnergyParameter | the new value of mLabelledCelldCellAdhesionEnergyParameter |
Definition at line 107 of file DifferentialAdhesionPottsUpdateRule.cpp.
References DifferentialAdhesionPottsUpdateRule< DIM >::mLabelledCellCellAdhesionEnergyParameter.
| void DifferentialAdhesionPottsUpdateRule< DIM >::SetLabelledCellLabelledCellAdhesionEnergyParameter | ( | double | labelledCellLabelledCellAdhesionEnergyParameter | ) | [inline] |
Set mLabelledCellLabelledCellAdhesionEnergyParameter.
| labelledCellLabelledCellAdhesionEnergyParameter | the new value of mLabelledCellLabelledCellAdhesionEnergyParameter |
Definition at line 101 of file DifferentialAdhesionPottsUpdateRule.cpp.
References DifferentialAdhesionPottsUpdateRule< DIM >::mLabelledCellLabelledCellAdhesionEnergyParameter.
friend class boost::serialization::access [friend] |
Needed for serialization.
Reimplemented from AdhesionPottsUpdateRule< DIM >.
Definition at line 80 of file DifferentialAdhesionPottsUpdateRule.hpp.
double DifferentialAdhesionPottsUpdateRule< DIM >::mLabelledCellBoundaryAdhesionEnergyParameter [private] |
LabelledCell-boundary adhesion energy parameter. Set to the default value 0.2 in the constructor.
Definition at line 78 of file DifferentialAdhesionPottsUpdateRule.hpp.
Referenced by DifferentialAdhesionPottsUpdateRule< DIM >::GetLabelledCellBoundaryAdhesionEnergyParameter(), DifferentialAdhesionPottsUpdateRule< DIM >::OutputUpdateRuleParameters(), DifferentialAdhesionPottsUpdateRule< DIM >::serialize(), and DifferentialAdhesionPottsUpdateRule< DIM >::SetLabelledCellBoundaryAdhesionEnergyParameter().
double DifferentialAdhesionPottsUpdateRule< DIM >::mLabelledCellCellAdhesionEnergyParameter [private] |
LablledCell-cell adhesion energy parameter. Set to the default value 0.1 in the constructor.
Definition at line 71 of file DifferentialAdhesionPottsUpdateRule.hpp.
Referenced by DifferentialAdhesionPottsUpdateRule< DIM >::GetLabelledCellCellAdhesionEnergyParameter(), DifferentialAdhesionPottsUpdateRule< DIM >::OutputUpdateRuleParameters(), DifferentialAdhesionPottsUpdateRule< DIM >::serialize(), and DifferentialAdhesionPottsUpdateRule< DIM >::SetLabelledCellCellAdhesionEnergyParameter().
double DifferentialAdhesionPottsUpdateRule< DIM >::mLabelledCellLabelledCellAdhesionEnergyParameter [private] |
LabelledCell-LabelledCell adhesion energy parameter. Set to the default value 0.1 in the constructor.
Definition at line 64 of file DifferentialAdhesionPottsUpdateRule.hpp.
Referenced by DifferentialAdhesionPottsUpdateRule< DIM >::GetLabelledCellLabelledCellAdhesionEnergyParameter(), DifferentialAdhesionPottsUpdateRule< DIM >::OutputUpdateRuleParameters(), DifferentialAdhesionPottsUpdateRule< DIM >::serialize(), and DifferentialAdhesionPottsUpdateRule< DIM >::SetLabelledCellLabelledCellAdhesionEnergyParameter().
1.6.2